返回顶部
热门问答 更多热门问答
技术文章 更多技术文章

Self-RAG: 自校验,自检索高级RAG 实施和实际应用介绍

[复制链接]
链载Ai 显示全部楼层 发表于 11 小时前 |阅读模式 打印 上一主题 下一主题


导言

做RAG的同学都知道,检索质量直接决定了RAG系统回答问题的质量, 但很多场景下,如果检索出来的内容和问题其实不相关, 反倒会降低输出的质量。本文就介绍了另外一种RAG方法:Self-RAG, 由大模型决定是否需要检索, 以及在最终输出结果前自己评估答案的质量保证输出最佳答案。

通过阅读本文你能够了解:

  • Self-RAG的基本原理和方法

  • 获取Self-RAG论文和代码

关注公众号,后台发送"Self-RAG"获取Self-RAG相关论文和Self-RAG实现源代码


Self-RAG是检索增强生成(RAG)的另一种形式。

与其他RAG检索策略不同,它不会增加RAG过程中的特定模块。相反,它优化了RAG框架中的各个模块,以改善整体的RAG过程。


Self-RAG 概述

Self-RAG 是一种新的 RAG 方法,它利用经过训练的LLM(大型语言模型)进行检索、生成和评估任务,以提高生成结果的准确性和质量。

研究团队通过实验证明,Self-RAG 在开放领域问答、推理和事实验证任务中表现非常好。

它在基础RAG模型的基础上,优于商业模型如ChatGPT和开源模型如Llama2

Self-RAG 旨在解决基础RAG存在的几个问题:

  1. 过度检索: 基础RAG总是对输入问题进行知识检索,这可能引入无关或离题的内容,影响输出结果。

  2. 不准确的输出: 因为LLM并不总是根据检索到的知识来回答问题,输出可能与检索到的信息不一致。

在接下来的部分中,我们将了解为什么Self-RAG能够解决这些问题。

Self-RAG流程

为了更好地理解自我RAG,让我们将其与基础RAG进行比较,从基础RAG流程图开始:

  1. 这个流程图省略了文档存储和建立索引部分,侧重于检索和生成过程。

  2. 对于每个查询,基本RAG检索相关文档,并将所有文档和查询输入LLM,然后生成结果。

  3. 生成结果的提示需要所有检索到的文档作为查询的上下文,通常要求LLM基于上下文知识进行回答。

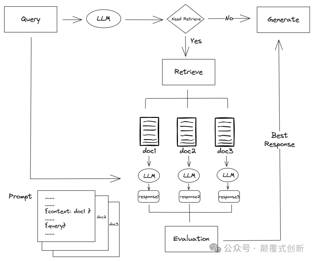
现在,让我们看看Self-RAG流程图:

  • Self-RAG最初使用LLM为查询生成初步结果(这个LLM是经过特殊训练的,我们稍后会讨论)。基于生成的结果,它决定是否需要检索。如果不需要,就直接返回结果。

  • 如果需要检索,Self-RAG检索相关文档,并将每个文档与查询一起输入LLM,以获得每个文档的生成结果。生成结果的提示只使用单个文档作为查询的上下文。

  • 然后评估每个文档的生成结果,选择得分最高的结果作为最终答案返回。


Self-RAG和基础RAG之间的区别

从上面的两个流程图中,我们可以看到自我RAG和基本RAG之间的主要区别

  • 基础RAG对每个查询执行检索,而自我RAG可以根据生成的结果确定是否需要检索。

  • 基础RAG使用所有检索到的文档作为上下文,而Self-RAG只使用单个文档作为上下文,但为每个文档生成结果。

  • Self-RAG对生成的结果进行评估和选择过程,而基础RAG缺乏这一过程,因为它只生成一个结果。

  • 基础RAG使用通用的LLM,而Self-RAG使用经过特殊训练的LLM


按需检索

在了解了Self-RAG的整体流程之后,深入研究每个阶段的实现原理,从初始查询阶段开始。

与基础RAG不同,自我RAG使用训练有素的LLM,在文本生成过程中输出称为反思标记的特殊标记。在RAG过程中,Self-RAG使用反思标记进行不同的操作。

当Self-RAG开始使用LLM生成结果时,它会输出Retrieve类型的反思标记。这些标记有三个值:

  1. 检索: 表示需要检索。

  2. 无需检索: 表示不需要检索。

  3. 继续使用证据: 表示模型可以继续使用先前检索到的证据。

看一些自我RAG生成反思标记的例子。首先是一个不需要检索的问题:

问题:写一篇关于你最好的暑假的文章。
答案:当然![无需检索] 作为人工智能,我没有个人经历或记忆,但我可以写关于暑假对个人和家庭的重要性和意义。[无需检索]......


在回答中,我们看到了[无需检索]关键词,表示对于这个问题不需要检索。

现在,一个需要检索的问题:

问题:美国的雕像是如何得到它们的名字的?
答案:其中一些。[检索]<段落>[无关] 一些是以最初赞助它们的人命名的,一些是以它们代表的事件或问题命名的,还有一些是以神话人物命名的。[实用性:4]


在这里,回答包括了[检索]<段落>关键词,表示需要外部知识,即检索。

当然,基本RAG也可以通过其他方式实现按需检索,例如首先使用LLM确定查询是否需要检索,返回是/否的结果。如果不需要检索,则LLM生成最终结果。这意味着如果查询不需要检索,基本RAG会调用两次LLM,而自我RAG只会调用一次LLM。


如图所示,Self-RAG在无需检索分支上比基本RAG更有效率。


检索和生成

当Self-RAG在初始查询后确定需要检索时,它使用检索器根据查询找到文档。在检索方面,Self-RAG和基本RAG类似,都使用向量相似性来检索文档。

在检索到文档后,将每个文档和查询输入LLM以为每个文档生成结果。


在这第二代阶段,Self-RAG LLM生成三种类型的反思标记:

  • IsREL: 检查检索到的文档是否为查询提供了有用信息,值为[相关]和[不相关]表示相关性。

  • IsSUP: 检查检索到的文档是否支持生成的答案,值为[完全支持],[部分支持]和[无支持/矛盾]表示支持水平。

  • IsUSE: 表示生成的答案是否对查询有帮助,值为[实用性:5],[实用性:4],[实用性:3],[实用性:2],[实用性:1],表示答案的质量,数字越高表示质量越高。

以下是自我RAG在这个阶段生成的结果的示例:


问题:洛基在试图征服地球时使用了什么神秘物体?
答案1:[相关] 洛基在试图征服地球时使用的神秘物体是无法预知潜力的强大能源——Tesseract。[完全支持] [实用性:5]
答案2:[相关] 塔诺斯使用时间宝石躲避了洛基的攻击。[无支持/矛盾] [实用性:5]


每个生成的结果都包括上述三种反思标记,这些标记在下一个评估阶段中使用。

优化生成效率

尽管这个阶段需要LLM为每个文档生成结果,可能会降低与基础RAG相比的效率,但并发可以提高效率。

在这个图表中,虽然Self-RAG调用LLM三次,但并发执行使执行时间等于调用LLM一次。因此,尽管消耗更多的标记,但Self-RAG在这个阶段的效率与基本RAG相匹配。

评估和选择

在为每个文档生成结果后,Self-RAG 使用反思标记来评估每个结果,计算每个文档的分数,然后选择得分最高的文档作为最终答案。

评估参数:logprobs

在深入研究评估方法之前,让我们先了解一下 logprobs 参数。该参数指的是在结果生成过程中由LLM输出的每个生成标记(单词或子单词)的对数概率,用于计算每个标记的分数。

以下是来自OpenAI API的示例结果:


{"id":"cmpl-6yE4TGqItUpYJ6xYcIzY6","object":"text_completion","created":1623073722,"model":"davinci","choices":[{"text":"I'mgood,thanks!","index":0,"logprobs":{"tokens":["I'm","good",",","thanks","!"],"token_logprobs":[-0.1,-0.05,-0.2,-0.3,-0.15],"top_logprobs":[{"I'm":-0.1,"Iam":-2.3,"I":-3.1},{"good":-0.05,"fine":-1.5,"great":-2.0},{",":-0.2,".":-2.5,"!":-3.0},{"thanks":-0.3,"thankyou":-1.8,"thank":-2.6},{"!":-0.15,".":-1.9,"?":-2.7}],"text_offset":[5,9,14,15,21]},"finish_reason":"length"}],"usage":{"prompt_tokens":5,"completion_tokens":5,"total_tokens":10}}

在这个例子中,logprobs 参数的输出如下:

  • tokens: 生成标记的列表 [" I'm", " good", ",", " thanks", "!"]

  • token_logprobs: 每个生成标记的对数概率值 [-0.1, -0.05, -0.2, -0.3, -0.15]

  • top_logprobs: 每个生成标记的前几个候选项及其对数概率。例如,第一个标记 I'm 的前几个候选项为 {" I'm": -0.1, " I am": -2.3, " I": -3.1}

  • text_offset: 生成文本中每个标记的偏移量 [5, 9, 14, 15, 21]


在Self-RAG中,评估函数使用logprobs参数来计算IsREL、IsSUP和IsUSE反射标记的分数。

例如,如果输出包括标记[Fully supported],这意味着LLM计算了可能的标记如[Fully supported]、[Partially supported]等的概率,但最终选择了[Fully supported]。

因此,在评估IsSUP分数时,评估是基于logprobs中这些标记的概率。

评估公式

在了解了 logprobs 参数之后,让我们来看一下 Self-RAG 的三个评估指标的计算公式。首先是 IsREL 的计算公式:

s(ISREL) = p(ISREL = RELEVANT) / (p(ISREL = RELEVANT) + p(ISREL = IRRELEVANT))

•p(ISREL = RELEVANT): 模型预测 ISREL 为 Relevant 的概率。

•p(ISREL = IRRELEVANT): 模型预测 ISREL 为 Irrelevant 的概率。

接下来是 IsSUP 的计算公式:

s(ISSUP) = p(ISSUP = FULLY) / S + 0.5 * p(ISSUP = PARTIALLY) / S

•p(ISSUP = FULLY): 模型预测 ISSUP 为 Fully Supported 的概率。

•p(ISSUP = PARTIALLY): 模型预测 ISSUP 为 Partially Supported 的概率。

•S: 三种可能值的概率之和:S = ∑t∈{FULLY,PARTIALLY,NO} p(ISSUP = t)

最后是 IsUSE 的计算公式:

s(ISUSE) = (∑i wi * p(ISUSE = i)) / S

•wi: 分别对应每个级别的权重:{-1, -0.5, 0, 0.5, 1},分别对应 ISUSE={1, 2, 3, 4, 5}。

•p(ISUSE = i): 模型预测 ISUSE 为级别 i 的概率。

•S: 五个级别的概率之和:S = ∑t∈{1,2,3,4,5} p(ISUSE = t)

这些计算公式基于 logprobs 参数,可以更好地评估每个文档的生成结果,并选择得分最高的文档作为最终结果。

模型训练

Self-RAG 需要训练两种类型的模型:评论模型(Critic)和生成模型(Generator)。评论模型使用 GPT-4 生成的数据作为训练材料,而生成模型使用检索数据和评论模型生成的数据作为训练材料。两者都可以基于基础模型进行训练。

Self-RAG 研究团队基于 Llama2–7b 和 Llama2–13b 训练了模型。训练好的模型可以在 Huggingface 上找到。然而,官方模型没有明确区分评论和生成模型,这意味着这些模型可以用于评估和生成。

让我们来看看模型的训练数据,首先是评论模型的训练数据。以下是一个片段:


{"task":"retrieval","instruction":"当提供指示时,请评估是否从外部来源(例如网络,如维基百科)获取额外信息有助于产生更全面的回应。以[Retrieval]或[NoRetrieval]回应。","input":"任务指示:评估以下网站设计。https://example.com\n","output":"[Retrieval]"}
  • 评论模型的每个训练数据条目都是一个任务,任务类型包括 retrieval、groundness、utility 和 multi_retrieval。

  • retrieval 任务训练生成 IsREL 评估指标。

  • groundness 任务训练生成 IsSUP 评估指标。

  • utility 任务训练生成 IsUSE 评估指标。

  • multi_retrieval 任务训练生成 Retrieve 类型的反思标记,即是否需要检索。


从训练数据中,我们可以看到评论模型主要训练如何评估这四种类型的任务,根据指示和输入数据输出正确的评估结果。

接下来,让我们来看生成模型的训练数据。以下是一个片段:


{"instruction":"问题:根据“游骑兵展示一些铁以扳平系列赛”编写文本\n文本:除了才华横溢、自信和高薪外,这些经验丰富的游骑兵还很体贴。\n\n问题:根据“联盟不会解除通用汽车加拿大总部的封锁”编写文本\n文本:尽管有可能将新车生产带到一家卡车工厂即将关闭的综合体,但加拿大汽车工人官员周五拒绝解除对通用汽车加拿大总部的封锁。\n\n问题:根据“六名阿塞拜疆反对派议会候选人宣布绝食”编写文本","output":"[NoRetrieval]六名阿塞拜疆反对派议会候选人周五宣布绝食,以向政府施压确保公平选举。[Utility:5]","input":"","id":"flan_v2_18667","dataset_name":"flan_v2"}


从训练数据中,我们可以看到生成模型主要训练如何使用反思标记生成全面的结果。

LlamaIndex Self-RAG包

目前,有一些开源的自助RAG实现,例如LlamaIndex上的自助RAG实现,在Llama Packs中可用。让我们看看如何使用LlamaIndex的自助RAG包。

Llama Packs是社区驱动的预打包模块或模板集合,用于快速构建基于LLM的应用程序。如果LlamaIndex就像VsCode,那么Llama Packs就像VsCode扩展。

回复

使用道具 举报

您需要登录后才可以回帖 登录 | 立即注册

本版积分规则

链载AI是专业的生成式人工智能教程平台。提供Stable Diffusion、Midjourney AI绘画教程,Suno AI音乐生成指南,以及Runway、Pika等AI视频制作与动画生成实战案例。从提示词编写到参数调整,手把手助您从入门到精通。
  • 官方手机版

  • 微信公众号

  • 商务合作

  • Powered by Discuz! X3.5 | Copyright © 2025-2025. | 链载Ai
  • 桂ICP备2024021734号 | 营业执照 | |广西笔趣文化传媒有限公司|| QQ