|
如今,AI在艺术创作中的应用日益广泛,从风格迁移到图像生成,从音乐创作到交互式艺术,AI技术正在帮助艺术家以前所未有的方式探索和表达创意。
ComfyUI作为一款基于Stable Diffusion模型的开源界面,不仅为艺术家和设计师提供了一个强大的工具,而且通过其模块化和节点化的工作流程设计,极大地丰富了图像生成的可能性。

ComfyUI的出现,标志着AI在艺术创作领域应用的进一步深化,为创作者提供了一个自由度高、灵活性强的平台,以实现他们独特的艺术构想。
通过ComfyUI,用户可以轻松地构建和执行复杂的图像生成工作流,无论是修复图像、扩展画布,还是集成高级功能如ControlNet和T2I,ComfyUI都能满足用户的需求。此外,ComfyUI的开源特性意味着它能够不断吸纳社区的智慧,不断进化和完善,为艺术创作提供持续的动力和灵感。
01 ComfyUI简介
定义与角色
ComfyUI是一个创新的开源软件,专为AI图像生成而设计。它基于Stable Diffusion模型,提供了一个用户友好的图形界面,使得艺术家和设计师能够轻松地探索和实现他们的创意构想。ComfyUI的核心在于其模块化框架,它允许用户通过拖放和连接不同的节点来构建个性化的图像生成工作流,从而实现高度定制化的图像创作过程。
开源特性
ComfyUI的开源特性是其最大的优势之一。作为一个基于GNU通用公共许可证v3.0发布的项目,ComfyUI允许任何人免费使用、学习和修改软件。这种开放性鼓励了广泛的用户参与和贡献,促进了软件的持续改进和创新。
社区支持
ComfyUI背后有一个活跃的开发者和爱好者社区,他们不断地为项目提供支持和贡献。社区成员通过GitHub等平台分享代码、讨论改进方案、报告问题并提供解决方案。这种协作精神不仅加速了ComfyUI的发展,也为用户创造了一个丰富的资源库,包括教程、插件和最佳实践,帮助新用户快速上手并充分利用ComfyUI的功能。
通过结合开源特性和强大的社区支持,ComfyUI正在成为AI图像生成领域的一个重要工具,它不仅推动了技术的发展,也为艺术创作提供了新的可能性。
02 ComfyUI的核心功能
基于节点的工作流设计
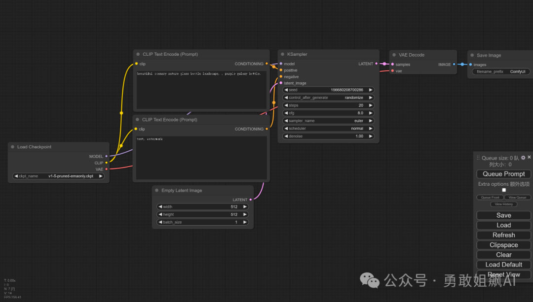
ComfyUI的核心功能之一是其基于节点的工作流设计。这种设计允许用户通过构建一个可视化的流程图来控制图像生成的每个步骤。每个节点代表一个特定的功能或操作,如文本提示、图像输入、风格转换、滤镜应用等。用户可以通过拖放来添加节点,并通过连接这些节点来定义图像生成的流程。
节点化工作流的概念
节点化工作流是一种编程范式,它将复杂的任务分解成一系列可重用和可配置的组件。在ComfyUI中,每个节点都是一个独立的功能单元,可以独立操作或与其他节点协同工作。这种设计使得用户可以轻松地修改工作流,添加新的操作,或者重新排列节点以实现不同的效果。在工作流中,如果出现错误,ComfyUI 可以帮助用户快速定位问题节点。用户也可以导出他们的工作流,以便在其他环境中使用或与他人分享。
实现复杂的图像生成任务
通过节点连接,用户可以构建从简单到复杂的各种图像生成任务。例如,用户可以首先使用文本到图像的节点生成一个基本图像,然后通过风格转换节点来改变其艺术风格,接着使用滤镜节点进行细节增强,最后通过合成节点将多个图像元素合并成最终作品。整个过程是可视化的,用户可以直观地看到每个步骤如何影响最终结果。
高度的可定制性和灵活性
ComfyUI的高度可定制性和灵活性是其最大的优势之一。用户可以根据自己的特定需求和创意来定制工作流。用户可以安装各种插件来扩展 ComfyUI 的功能,无论是专业的艺术家寻找特定的风格效果,还是设计师需要快速迭代多个设计方案,ComfyUI都能提供必要的工具和功能来支持这些需求。用户还可以添加自定义脚本和样式,以实现特定的图像效果或工作流需求。
显存和性能优化
ComfyUI对显存要求较低,同时优化了生成流程,提高了出图速度。
与其他工具的比较
与其他图像生成工具相比,ComfyUI提供了独特的优势。例如,Automatic1111 WebUI是一个使用Gradio库实现的Stable Diffusion Web界面,它提供了一个直观的Web界面来生成图像。Forge是一个旨在简化开发、优化资源管理并加快推理速度的平台。Fooocus是一款图像生成软件,它结合了Stable Diffusion的开源特性和Midjourney的用户友好性。
ComfyUI与这些工具相比,提供了更加灵活和可定制的工作流设计,允许用户通过节点化的方法来构建复杂的图像生成流程。这种设计不仅适合高级用户,也适合那些希望深入了解AI图像生成过程并掌握其细节的用户。
03 ComfyUI的常见使用场景
基础图像生成
ComfyUI提供了一个直观的界面,使得进行基本的文本到图像生成变得简单。用户首先需要打开ComfyUI软件,并通过界面中的文本输入框输入描述性文本,这些文本将作为AI生成图像的基础提示。接着,用户可以设置生成参数,如采样方法、采样步骤、CFG比例等,以控制生成过程的细节。最后,用户点击生成按钮,ComfyUI将根据提供的文本提示和参数生成图像。
图像修复与扩展
在图像修复和扩展方面,ComfyUI展现了其强大的功能。例如,如果用户需要修复一张破损的旧照片,可以使用ComfyUI中的修复节点,这个节点能够识别图像中的损坏区域并尝试恢复。同样,如果需要将图像扩展到原始边界之外,可以使用外绘节点,它能够智能地推断图像边缘并将其延伸。
高质量、高可控、多样性生图 ComfyUI支持集成ControlNet和T2I等高级功能,这些功能可以显著提升图像生成的质量和多样性。ControlNet允许用户通过控制点来精细调整图像的特定区域,实现更精确的图像编辑。而T2I(Text-to-Image)功能则允许用户通过文本描述来生成图像,这在创作概念艺术或设计原型时非常有用。
提升图像分辨率 ComfyUI还支持使用ESRGAN和SwinIR等模型来提升图像分辨率。ESRGAN是一种用于图像超分辨率的生成对抗网络,它可以在保持图像质量的同时显著提高图像的分辨率。SwinIR则是一种基于Swin Transformer的图像恢复模型,它能够修复低分辨率图像的细节,使其看起来更加清晰。
自定义嵌入和文本反转
ComfyUI的自定义嵌入功能允许用户将特定的风格或特征嵌入到生成的图像中。例如,用户可以上传一个风格独特的图像,并使用自定义嵌入节点来提取其风格特征,然后将这些特征应用到新的图像生成过程中。文本反转功能则允许用户通过反向工程文本提示来探索AI如何理解和生成图像,这对于优化生成过程和提高图像质量非常有价值。
04 ComfyUI对于高手而言是创意平台
ComfyUI不仅仅是一个图像生成工具,它还是一个强大的创意平台,能够帮助用户实现复杂的图像编辑和创作任务。 由于ComfyUI是开源软件,深度发烧友会通过持续开发各种插件,以及发布调用其他多媒体制作工具的API代码来无限扩展ComfyUI的可能性,使得艺术创作的工作流充满无限可能。例如: 1.AI 研究与实验:AI 研究人员和开发者可以使用 ComfyUI 构建和测试图像生成模型和算法。 2.个性化内容创作:视频制作者、博客作者和社交媒体影响者可以快速生成个性化的视觉内容。 3.游戏开发与动画制作:游戏和动画制作人员可以使用 ComfyUI 生成游戏素材和角色设计。 4.产品设计与模拟:产品设计师可以利用 ComfyUI 快速生成设计原型和视觉效果图。 5.教育与培训:教育工作者可以利用 ComfyUI 帮助学生理解图像处理和生成的基本概念。 结语
ComfyUI是一个AI艺术创作的强大工具,极大地拓宽了艺术创作的边界。它又不仅仅是一个技术工具,更是一个激发创意和实现想象力的催化剂。它让艺术创作不再受限于传统手段,而是可以探索更多可能性,创造出前所未有的作品。
每一位对艺术创作充满热情的读者,无论是经验丰富的艺术家还是刚刚起步的新手,都有必要探索和利用ComfyUI进行创作,来为这个越来越深度虚实结合的世界添上自己的一笔。 |