|
项目实战简介 在本课程中,你将学习如何构建和部署独立的Embedding模型服务,用于计算文本查询的向量嵌入;此外,我还将带你完成两个完整的Chatbot项目实战:FAQ-Chatbot(自研项目)和 LangChain-Chatchat(整合了自研Elasticsearch知识库功能),你将有机会亲手设计并实现这两个智能问答机器人。 通过系统化的学习,你不仅能深入理解LLM和RAG的先进技术,还能积累宝贵的项目实战经验,并在实际项目中灵活运用这些知识,从而提升模型的智能生成与检索能力。此外,我还为你精心准备了前沿论文解读和学习笔记分享,帮助你更高效地掌握核心技术与算法。 ingFang SC", system-ui, -apple-system, "system-ui", "Helvetica Neue", "Hiragino Sans GB", "Microsoft YaHei UI", "Microsoft YaHei", Arial, sans-serif;letter-spacing: 0.544px;background-color: rgb(255, 255, 255);">实战项目1: Embedding模型服务独立部署 在本项目中,我们将深入探讨如何构建和部署独立的Embedding模型服务,用于计算文本查询的向量嵌入。项目内容分为两个方案进行实战演练,并通过对比分析找到更优的解决方案: 方案1:基于FastAPI实现Embedding模型服务部署 通过使用FastAPI,我们将从零开始构建一个高效、灵活的Embedding模型服务,深入讲解服务端的开发、优化以及在生产环境中的应用技巧,帮助实现高效的模型推理和快速响应。 方案2:基于Huggingface的Text-Embeddings-Inference(TEI)实现Embedding模型服务部署 利用TEI框架,我们将展示如何使用预训练模型和微调模型进行文本嵌入的高效计算,该方案侧重于快速集成与高性能推理。 
ingFang SC", system-ui, -apple-system, "system-ui", "Helvetica Neue", "Hiragino Sans GB", "Microsoft YaHei UI", "Microsoft YaHei", Arial, sans-serif;letter-spacing: 0.544px;background-color: rgb(255, 255, 255);">实战项目2: FAQ Chatbot(自研项目) 本项目开发了一个高性能FAQ Chatbot机器人,基于FastAPI、Elasticsearch和Docker实现,能够高效处理高并发请求,实现精准问答。系统通过用户输入分词后,利用BM25算法在Elasticsearch中进行初步检索,并借助Embedding模型进行深度语义匹配,对结果进行精排,从Top-K候选中选出最佳答案。
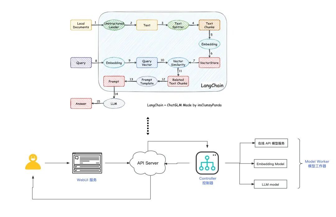
整个服务采用Docker容器化和Docker-Compose管理,支持高并发环境下的无缝扩展。FastAPI确保低延迟和高吞吐,Elasticsearch与BM25算法结合,提升了检索效率和响应准确性,Embedding模型则优先选择最相关答案,实现了快速、稳定的问答体验。 ingFang SC", system-ui, -apple-system, "system-ui", "Helvetica Neue", "Hiragino Sans GB", "Microsoft YaHei UI", "Microsoft YaHei", Arial, sans-serif;letter-spacing: 0.544px;background-color: rgb(255, 255, 255);">实战项目3:Langchain-Chatchat(自研Elasticsearch知识库功能) 本项目以Langchain-Chatchat为基础,进行了针对企业级需求的深度优化,实现了本地化部署的Chatbot系统。与传统的Faiss方案不同,自研了基于Elasticsearch的知识库功能,充分利用其高效的检索能力,更适合企业级场景中的大规模数据管理和问答系统部署。Elasticsearch在处理复杂查询和大数据集时具有更高的稳定性和扩展性,因此在企业知识库应用中表现更为优越。 
项目内容详细涵盖了从环境配置、功能开发到服务部署的完整流程,逐步指导你如何构建一个能够支持Web UI交互的本地Chatbot系统。你将学会如何整合本地知识库,实现高效的QA问答功能,并掌握系统优化的关键技术。课程内容已更新至0.2.10和0.3.1版本,提供了关于最新版本功能的深入讲解和实操演示,确保你在学习过程中紧跟技术前沿。
前沿技术 适时更新 本课程适合对大语言模型(LLM)和检索增强生成(RAG)技术感兴趣的学习者,无论你是计算机科学、人工智能、数据科学等相关专业的学生,还是从事自然语言处理、信息检索、机器学习等领域的职场专业人士,亦或是渴望深入探索前沿技术的AI爱好者,本课程将为你提供系统的理论知识与实战技能,帮助你在技术道路上进一步提升。 课程内容会随着技术的发展进行适时更新,让你始终紧随前沿技术。你的购买价格既包含了当前所有课程内容,又免费享受后续课程的全部更新内容。你无需任何操作,课程更新后会在你的学习账号下自动显示。
一次购买 终身学习 本系列课程内容紧密结合算法理论与项目实战,助您全面掌握从零到一的 LLM 和 RAG 开发全流程,确保您在理论与实践中都能游刃有余。课程永久有效,你可以灵活安排学习进度。所有精品课程不会参与任何促销活动,课程的价格只会随着后续课程的更新有所上调。所以,如果你想加入学习,最好的时间就是现在!IOS用户可使用Teachable APP下载课程到本地,实现离线学习(点此查看如何登陆网站以及下载使用APP)
课程配套资料 为了帮助你在学习过程中更加深入地掌握课程内容,我精心准备了一系列配套资料。这些资料包括:课程相关笔记文档,案例实践的相关代码,实战项目的代码,5篇精讲论文的思维导图(jpg和PDF) 以及19篇与RAG相关的前沿论文精读文档。 这些资料将成为你学习过程中不可或缺的工具,帮助你更好地理解并应用课程中的核心技术与理念。你可以在课程页面内自助下载所有配套资料,课程更新后资料会同步更新,敬请关注。 
学习目标 1. 深⼊理解NLP算法:深⼊理解⾃然语⾔处理的基础算法,比如检索、排序、指标评估等,这些都是信息检索和问答系统中重要的组成部分。 2. 掌握实⽤⼯具和框架:掌握如何使⽤ LangChain, LlamaIndex, FastAPI 和 Docker 等⼯具来部署和管理LLM,这些技能对于将理论应⽤于实践⾄关重要。 3. 构建智能ChatBot:掌握构建ChatBot的技能,包括如何利⽤LLM来理解和响应⽤户的问题。 4. 知识库的构建与整合:学习如何构建⼀个知识库,以及如何将其与RAG等算法整合,提⾼问答系统的性能。 5. 索引和检索技术:学习如何为⼤规模数据集建⽴索引的知识,以及如何通过这些索引⾼效检索信息。 6. 部署和扩展模型:理解并掌握如何基于Docker、Docker-Compose应用和优化你的LLM服务,以处理更⼤的数据集和更复杂的任务。
|